코디잉
Schema 생성하기 본문
Table 생성하기 전에 Schema가 먼저 생성되어야 한다.
저번에 만든 workbench > local server에 들어가서
Schemas 탭을 보면, sakila, sys, world 있는데 이것들은 기본적으로 MySQL 설치하면 만들어지는 스키마이다.

Schema를 만들어보자.
① Schemas 탭 여백에서 마우스 우클릭 > [Create Schema...] 클릭

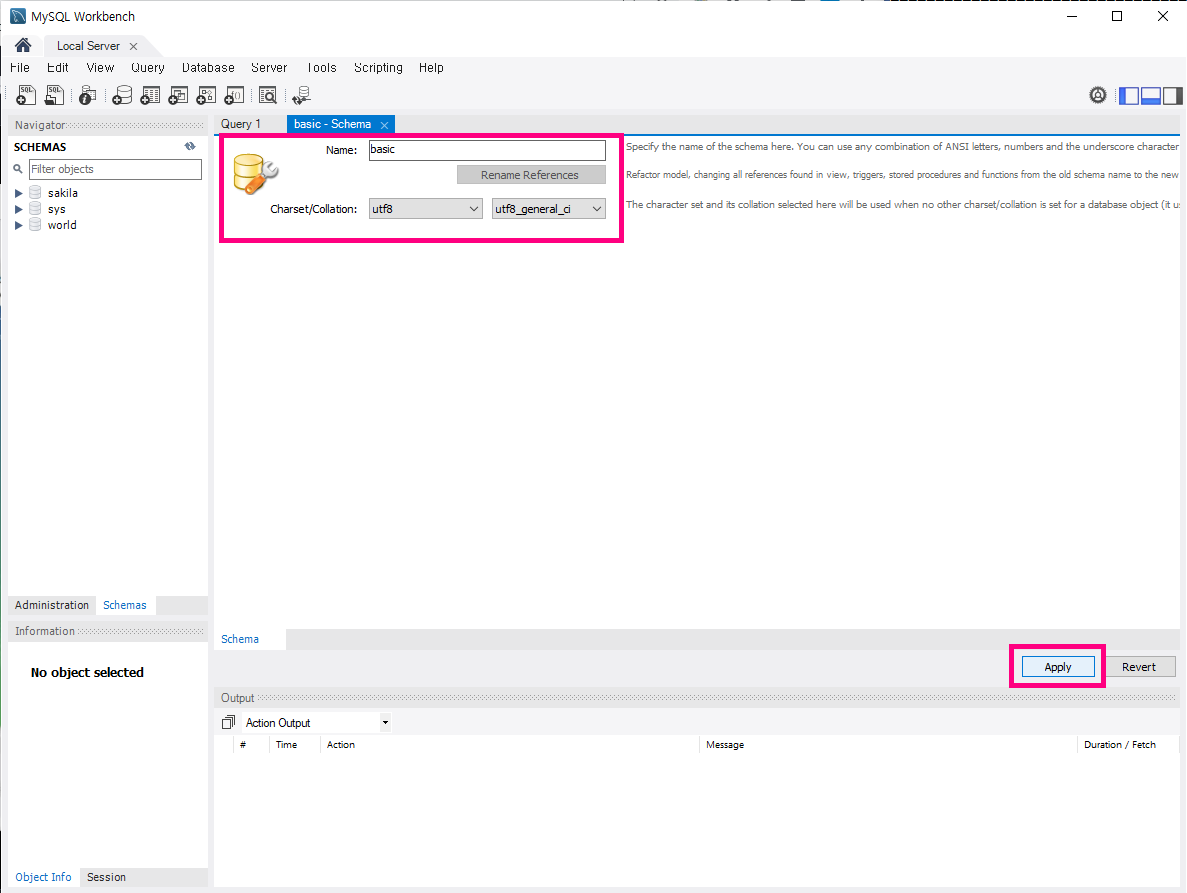
② 스키마 이름 입력하고, Charset / Collation은 utf8 / utf8_general_ci로 선택 후에, [Apply] 누르기

아래 창에서도 Apply > Finish 눌러주면 된다.

그러고 나서, 좌측 Schemas 탭보면 만든 스키마가 추가된 걸 확인할 수 있다.

basic 스키마에서 우클릭 > [Set as Default Schema] 클릭하면, 해당 스키마가 bold체로 바뀐다.

▶ 해당 스키마를 Default Schema로 지정한 것이다.
Default Schema로 지정하면 SQL문을 작성할 때 Schema 이름을 생략할 수 있다.
특정 스키마 밑에 있는 특정 테이블을 선택하려면, 해당 스키마와 테이블 이름을 같이 적어줘야 하는데,
디폴트 스키마로 지정해놓으면 해당 스키마 이름은 생략가능!
'DB > MySQL' 카테고리의 다른 글
| [MySQL] LIMIT와 OFFSET (0) | 2022.11.08 |
|---|---|
| Workbench 사용해서 Table 만들기 (0) | 2022.11.08 |
| Oracle - MySQL 데이터타입 (1) | 2022.11.08 |
| Workbench로 새로운 Connection 만들기 (2) | 2022.11.07 |
| MySQL 설치 (0) | 2022.11.07 |
Comments